
Designed For
Independent Work
Project Description
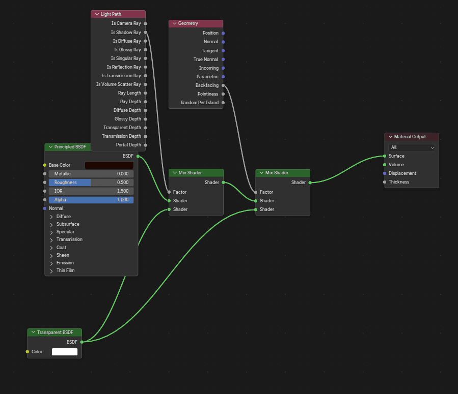
Environmental render created with Blender using a custom shader. I used a variety of geometry nodes to create custom geometry, patterns, and textures. The overall render was done twice, once with cycles and once with eevee as a test in how lighting is impacted by render settings.









Software Used